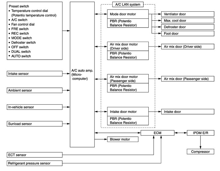
CONTROL SYSTEM

The control system consists of input sensors, switches, A/C auto amp. (microcomputer) and outputs. The relationship of these components is as shown in the figure below:

JSIIA1330GB.JPG