 MULTIFUNCTION SWITCH AND PRESET SWITCH SELF-DIAGNOSIS FUNCTION
The ON/OFF operation (continuity) of each switch in the multifunction switch and preset switch can be checked.  Self-diagnosis mode - Press both the preset switches “1” and “6” simultaneously within 10 seconds after turning the ignition switch from OFF to ACC and hold them for 3 seconds or more. Then release the switches. The buzzer sounds, all indicators of the centralized and preset switches illuminate, and the self-diagnosis mode starts.

- The continuity of each switch at the ON position can be checked by pressing the switch. The buzzer sounds if the switch is normal.
 Finishing self-diagnosis mode Self-diagnosis mode is canceled when turning the ignition switch OFF.
 MULTI AV SYSTEM ON BOARD DIAGNOSIS FUNCTION
- Diagnosis is performed with the on board diagnosis and CONSULT‐III. Select an appropriate function due to the condition. Perform the on board diagnosis if it starts. Perform CONSULT‐III diagnosis if the on-board diagnosis does not start (e.g., the screen does not display anything, the multifunction switch does not function, etc.).
- In the on-board diagnosis, a multifunction switch operation starts the AV control unit diagnosis function and AV control unit performs a diagnosis for each system unit. Diagnosis results are displayed on the screen.
- In the CONSULT‐III diagnosis, a communication signal starts the AV control unit diagnosis function and AV control unit performs a diagnosis for each system unit.
 ON BOARD DIAGNOSIS
 Description
- The trouble diagnosis function has a self-diagnosis mode for conducting trouble diagnosis automatically and a confirmation/adjustment mode for operating manually.
- The self-diagnosis mode performs diagnoses on the AV control unit, connections between system components as well as connections between AV control unit and GPS antenna and between AV control unit and satellite radio antenna. Then it displays the diagnosis results on the display.
- The confirmation/adjustment mode allows the technician to check, modify or adjust the vehicle signals and set values, as well as to monitor the system error records and system communication status. The checking, modifying or adjusting generally require human intervention and judgment (the system cannot make judgment automatically).
 On board diagnosis item
Mode
|
Description
|
Self‐Diagnosis
|
- AV control unit diagnosis
- Diagnoses the connections across system components, between AV control unit and GPS antenna and between AV control unit and satellite radio antenna.
|
Confirmation/Adjustment
|
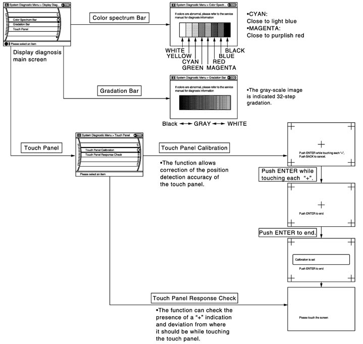
Display Diagnosis
|
The following check functions are available: color tone check by color bar display, light and shade check by gray scale display and touch panel calibration response check.
|
Vehicle Signals
|
Diagnosis of signals can be performed for vehicle speed, parking brake, lights, ignition switch and reverse.
|
Speaker Test
|
The connection of a speaker can be confirmed by test tone.
|
Climate Control*
|
Not used.
|
Navigation
|
Steering Angle Adjustment
|
When there is a difference between the actual turning angle and the vehicle mark turning angle, it can be adjusted.
|
Speed Calibration
|
When there is a difference between the current location mark and the actual location, it can be adjusted.
|
XM SAT Subscription Status
|
The XM NavTraffic subscription status can be checked.
|
Error History
|
The system malfunction and the frequency when occurring in the past are displayed. When the malfunctioning item is selected, the time and place that the selected malfunction last occurred are displayed.
|
Vehicle CAN Diagnosis
|
The transmitting/receiving of CAN communication can be monitored.
|
AV COMM Diagnosis
|
The communication condition of each unit of Multi AV system can be monitored.
|
Handsfree Phone
|
The received volume adjustment of hands-free phone, microphone speaker check, and erase memory can be performed.
|
Bluetooth
|
The passkey and the device name can be checked and changed.
|
SAT
|
Change Channel
|
Any necessary channels required to receive traffic information from the satellite radio system can be set.
|
Change Application ID
|
Any application ID's required to receive traffic information from the satellite radio system can be set.
|
Diag
|
Not used.
|
Delete Unit Connection Log
|
Erase the connection history of unit and error history.
|
Initialize Settings
|
Initializes the AV control unit memory.
|
NOTE:
*:On-board self-diagnosis is not supported. Only CONSULT-III is supported.
 STARTING PROCEDURE
1.Start the engine.
2.Turn the audio system OFF.
3.Turn the “VOL” dial either clockwise or counterclockwise for 40 clicks or more while pressing the “SETTING” button. (Beep sounds when starting the self-diagnosis mode.) Press the “BACK” switch and the initial system screen will be shown.

4.The trouble diagnosis initial screen is displayed, and then the items of “Self Diagnosis” and “Confirmation/Adjustment” can be selected.

 SELF-DIAGNOSIS MODE
 SELF-DIAGNOSIS RESULTS
 CONFIRMATION/ADJUSTMENT MODE
1.Start the diagnosis function and select “Confirmation/Adjustment”. The confirmation/adjustment mode indicates where each item can be checked or adjusted.
2.Select each switch on the “Confirmation/Adjustment Mode” screen to display the relevant trouble diagnosis screen. Press the “BACK” switch to return to the initial Confirmation/Adjustment Mode screen.

 Display Diagnosis
The tint of the color bar indication is as per the following list if RGB signal error is detected. R (red) signal error
| : Light blue (Cyan) tint
| G (green) signal error
| : Purple (Magenta) tint
| B (blue) signal error
| : Yellow tint
|
 Vehicle Signals
A comparison check can be made of each actual vehicle signal and the signals recognized by the system.  Diagnosis item
| Display
| Vehicle status
| Remarks
| Vehicle speed
| ON
| Vehicle speed > 0 km/h (0 MPH)
| Changes in indication may be delayed. This is normal.
| OFF
| Vehicle speed = 0 km/h (0 MPH)
| Parking brake
| ON
| Parking brake is applied.
| OFF
| Parking brake is released.
| Lights
| ON
| Light switch ON
| —
| OFF
| Light switch OFF
| Ignition
| ON
| Ignition switch ON
| —
| OFF
| Ignition switch in ACC position
| Reverse
| ON
| Shift the selector lever to “R” position
| Changes in indication may be delayed. This is normal.
| OFF
| Shift the selector lever other than “R” position
|
 Speaker Test
Select “SPEAKER DIAGNOSIS” to display the Speaker Diagnosis screen. Press “Start” to generate a test tone in a speaker. Press “Start” to generate a test tone in the next speaker. Press “End” to stop the test tones.  NOTE: The frequency of test tone emitted from each speaker is as follows.
Tweeter
| : 3 kHz
| Front speaker
| : 300 Hz
| Rear speaker
| : 1 kHz
|
 Climate Control
On-board self-diagnosis is not supported. Only CONSULT-III is supported. Refer to CONSULT-III Function for details.
 Navigation
STEERING ANGLE ADJUSTMENT The steering angle output value detected with the gyroscope is adjusted.  SPEED CALIBRATION During normal driving, distance error caused by tire wear and tire pressure change is automatically adjusted for by the automatic distance correction function. This function, on the other hand, is for immediate adjustment, in cases such as driving with tire chain fitted on tires.  XM SAT SUBSCRIPTION STATUS The XM NavTraffic subscription status can be checked. 
 Error History
The self-diagnosis results are judged depending on whether any error occurs from when “Self-diagnosis” is selected until the self-diagnosis results are displayed. However, the diagnosis results are judged normal if an error has occurred before the ignition switch is turned ON and then no error has occurred until the self-diagnosis start. Check the “Error Record” to detect any error that may have occurred before the self-diagnosis start because of this situation. The error record displays the time and place of the most recent occurrence of that error. However, take note of the following points. - If there is a malfunction with the GPS antenna circuit board in the AV control unit, the correct date and time of occurrence may not be able to be displayed.
- Place of the error occurrence is represented by the position of the current location mark at the time an error occurred. If current location mark has deviated from the correct position, then the place of the error occurrence cannot be located correctly.
- The frequency of occurrence is displayed in a count up manner. The actual count up method differs depending on the error item.
Count up method A - The counter resets to 0 if an error occurs when IGN switch is turned ON. The counter increases by 1 if the condition is normal at a next IGN ON cycle.
- The counter upper limit is 39. Any counts exceeding 39 are ignored.“ The counter can be reset (no error record display) with the “Delete log” switch or CONSULT‐III.
Count up method B - The counter increases by 1 if an error occurs when IGN switch is ON. The counter will not decrease even if the condition is normal at the next IGN ON cycle.
- The counter upper limit is 50. Any counts exceeding 50 are ignored. “ The counter can be reset (no error record display) with the “Delete log” switch or CONSULT‐III.
Display type of occurrence frequency
| Error history display item
| Count up method A
| CAN communication line, control unit (CAN), AV communication line, control unit (AV communication)
| Count up method B
| Other than the above
|
 Error item Some error items may be displayed simultaneously according to the cause. If some error items are displayed simultaneously, the detection of the cause can be performed by the combination of display items Error item
| Description
| Possible malfunction factor/Action to take
| CAN COMM CIRCUIT
| CAN communication malfunction is detected.
| Perform diagnosis with CONSULT‐III, and then repair the malfunctioning parts according to the diagnosis results. Refer to CONSULT-III Function.
| CONTROL UNIT (CAN)
| CAN initial diagnosis malfunction is detected.
| Replace the AV control unit.
| CONTROL UNIT (AV)
| AV communication circuit initial diagnosis malfunction is detected.
| FLASH‐ROM Error Of Control Unit
| AV control unit malfunction is detected.
| Connection Of Gyro
| ACCEL SENSOR CONN Error
| CAN Controller Memory Error
| Bluetooth Module Connection Error
| HDD CONN Error
| HDD READ Error
| HDD WRITE Error
| HDD COMM Error
| HDD ACCESS Error
| DSP CONN Error
| DSP COMM Error
| XM SERIAL COMM Error
| Internal Communication Error
| AV control unit power supply and ground circuits.
| GPS Communication Error
| GPS malfunction is detected.
| An intermittent error caused by strong radio interference may be detected unless any symptom (GPS reception error, etc.) occurs. Replace the AV control unit if the malfunction occurs constantly.
| GPS ROM Error
| GPS RAM Error
| GPS RTC Error
| Front Display Connection Error
| - Display unit power supply and ground circuits malfunction is detected.
- Malfunction is detected in communication circuits between AV control unit and display unit.
- Malfunction is detected in communication signal between AV control unit and display unit.
| - Display unit power supply and ground circuits.
- Communication circuits between AV control unit and display unit.
| GPS Antenna Error
| GPS antenna connection malfunction is detected.
| GPS antenna.
| XM Antenna Connection Error
| Poor connection is detected in satellite radio antenna.
| - Satellite radio antenna feeder.
- Satellite radio antenna.
| - AV COMM CIRCUIT
- Internal Communication Error
| - AV control unit power supply and ground circuits malfunction detected.
- AV control unit malfunction is detected.
| AV control unit power supply and ground circuits.
| - AV COMM CIRCUIT
- Switches Connection Error
| - Multifunction switch power supply and ground circuits malfunction is detected.
- Malfunction is detected in AV communication circuit between AV control unit and multifunction switch.
- Malfunction is detected in AV communication signal between AV control unit and multifunction switch.
| - Multifunction switch power supply and ground circuits.
- AV communication circuit between AV control unit and multifunction switch.
|
 Vehicle CAN Diagnosis
- CAN communication status and error counter is displayed.

- The error counter displays “OK” if any malfunction was not detected in the past and displays “0” if a malfunction is detected. It increases by 1 if the condition is normal at the next ignition switch ON cycle. The upper limit of the counter is 39.
- The error counter is erased if “Reset” is pressed.
Signal (Communication)
| Status (Current)
| Counter (Past)
| Tx (HVAC)
| OK / UNKWN
| OK / 0 - 39
| Rx (ECM)
| OK / UNKWN
| OK / 0 - 39
| Rx (Cluster)
| OK / UNKWN
| OK / 0 - 39
| Rx (BCM)
| OK / UNKWN
| OK / 0 - 39
| Rx (HVAC)
| OK / UNKWN
| OK / 0 - 39
| Rx (USM)
| OK / UNKWN
| OK / 0 - 39
| Rx (TPMS)
| OK / UNKWN
| OK / 0 - 39
| Rx (STRG)
| OK / UNKWN
| OK / 0 - 39
| Rx (VDC)
| OK / UNKWN
| OK / 0 - 39
|
 AV COMM Diagnosis
- Displays the communication status between AV control unit (master unit) and each unit.

- The error counter displays “OK” if any malfunction was not detected in the past and displays “0” if a malfunction is detected. It increases by 1 if the condition is normal at the next ignition switch ON cycle. The upper limit of the counter is 39.
- The error counter is erased if “Reset” is pressed.
Items
| Status (Current)
| Counter (Past)
| C Tx (ITM–PrimarySW)
| OK / UNKWN
| OK / 0 – 39
| C Rx (PrimarySW–ITM)
| OK / UNKWN
| OK / 0 – 39
| C Rx (STRG SW–ITM)
| OK / UNKWN
| OK / 0 – 39
| C Rx (Audio–ITM)
| OK / UNKWN
| OK / 0 – 39
| C Rx (Amp–ITM)
| OK / UNKWN
| OK / 0 – 39
| C Rx (XM–ITM)
| OK / UNKWN
| OK / 0 – 39
| C Rx (Amp–Audio)
| —
| —
| C Tx (Audio–ITM)
| OK / UNKWN
| OK / 0 – 39
| NOTE: - Any units with “—” displayed have no history of vehicle connection.
- “Audio” and “Amp” indicate the same status because “Amp” indicates the status of the amplifier integrated in the AV control unit.
- “STRG SW”, “Amp” and “XM” indicate the same status as “Audio”.
 Hands‐Free Phone
The hands-free phone reception volume adjustment, microphone and speaker test, and memory erase functions are also available. 
 Bluetooth
Passkey confirmation/change - The passkey of Bluetooth can be confirmed and changed.

- The passkey can be changed by four digits within 0 to 9.
Device name check/change - The device name of Bluetooth can be confirmed and changed.

- The device name can be changed by sixteen digits within A to Z (small character can be used) and - (hyphen).
 SAT
- Change Channel
- Any necessary channels required to receive traffic information from the satellite radio system can be set.

- Change Application ID
- Any application ID'‐s required to receive traffic information from the satellite radio system can be set.

 Delete Unit Connection Log
Deletes any unit connection records and error records from the AV control unit memory. (Clear the records of the unit that has been removed.) 
 Initialize Settings
Deletes data stored in HDD. 
|